Instance Verification Kit (IVK)
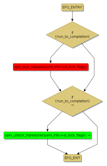
spin lock @ [29011+45+/linux-3.19-rc1/drivers/char/ipmi/ipmi_si_intf.c]
Instance Signature: si_lock
|
The Matching Pair Graph:
|
|
Function Name
|
Control Flow Graph (CFG)
|
Events Flow Graph (EFG)
|
Source Correspondence
|
|
poll
|
|
|
[28712+4+/linux-3.19-rc1/drivers/char/ipmi/ipmi_si_intf.c]
|